你一定遇到過某些使用 Android 手機的長輩,明明手機空間都已經被照片、影片給灌滿,系統也頓到不行,卻有辦法撐好幾年不換,連電信商 DM 上的零元手機規格,都比他們手上的東西要強得多,說是老人家惜物嗎?
這可就把他們想簡單了,最大的原因,其實是擔心更換手機後,自己原先辛辛苦苦保存的兒孫照片、街坊鄰居的電話會消失不見,畢竟年長的一輩,不一定懂得用電腦回 Google 網路帳戶裡去撈資料,因此轉移資料這個略顯麻煩的任務,當然就落在正在看本篇文章的你的身上了。還好現在不管是 Google 或是各大手機商,都早已注意到換機的問題,因此要在 Android 手機之間轉移資料,雖然還不及 iPhone 那麼方便,但也不像從前那麼勞心勞力了,就連舊機上的 App,也能透過同步功能在新機自動安裝完成,而如果是同品牌手機之間的轉移,更只要透過自家專屬的換機程式,就能輕鬆搞定了。
Android已內建備份與還原功能
在 Android 手機內已經內建有「備份與還原」功能,它的作用在於把 Android 裝置中的內容、資料和設定備份到 Google 帳戶,再透過雲端還原到其他的 Android 裝置中,所以一定要聯網才能進行,可備份的項目包括聯絡人、日曆、Wi-Fi 密碼、應用程式及手機顯示、語言等細項設定。要注意的是此功能無法將來自較新 Android 版本的備份資料,還原到搭載較舊 Android 版本的裝置上,而手機內的相片、影片及檔案資料夾,則需要另外進行備份。
▲ 1.在手機中找到「備份與重設」功能,按下「備份帳號」進行登入,或選擇已登入的 Google 帳號做為備份的帳戶。
▲ 2.登入後會提示所備份的手機資料,會儲存於該帳號的 Google 雲端硬碟中,按下「接受」。
▲ 3.會備份的內容包括有應用程式、通話記錄、聯絡人、簡訊及裝置設定等等,按下「確定」就完成設定了。
▲ 4.之後如果買了新手機,在手機上登入剛剛指定為備份的帳戶。
▲ 5.在聯網狀態下,手機便會自動進行更新,將儲存在雲端的資料與設定還原到新手機上。
臨時換機或無網路,一樣可備份還原
前述 Android 內建的雲端備份方式雖然方便,可是卻有個盲點存在,手機上僅有開啟關閉備份的選項,不會顯示出備份的時間,而雲端硬碟上雖有備份時間,但卻看不到詳細的備份內容,因此如果是臨時需要進行換機動作,就會很難確定,它是不是已經把新增的資料都備份上傳了,所以「備份與還原」也提供了本地備份的方式,只要把備份後的資料夾從舊的手機移到新的手機內,再透過還原流程復原舊手機的資料即可,如此便可確保沒有漏網之魚。
▲ 1.同樣到手機中找到「備份與重設」功能,按下「備份與還原」。
▲ 2.按下畫面下方的「新增備份」。
▲ 3.預設勾選所有資料,可依需要自行選擇,將不需要備份的項目取消勾選,然後按「開始備份」直到備份完成。
▲ 4.備份完成後,將手機資料夾中的「Backup」資料夾備份出來,儲存到新手機內的相同位置。
▲ 5.在新手機上進入「備份與還原」的畫面,點擊已備份的項目,並勾選需要恢復的資料,按下「開始還原」即可。
同牌手機舊換新,善用官方App最省力
Android 的「備份與還原」功能並未囊括手機內的所有資料,像是照片與影片就不在此列,必須額外處理,Google 雖建議可透過「Google相簿」來備份舊手機相片,但不管怎麼說,總是多了一道手續。如果你對手機品牌的忠誠度較高,其實換機這檔事就可省下不少麻煩,目前幾家主要手機品牌,皆有推出專屬換機應用程式,例如三星有「Smart SWITCH Mobile」,華碩有「一鍵搬家」等等,操作流程大同小異,這裡便以 OPPO 的「手機搬家」為例。
▲ 1.新舊兩隻手機皆開啟「手機搬家」App,新手機點選綠色圖示,舊手機則點選藍色圖示。
▲ 2.在新手機上點選「從Android手機匯入」,左上角會註明現在用得是新手機或舊手機,不怕搞混。
▲ 3.新手機上將會出現一組二維條碼,用舊手機上出現的掃瞄器進行掃瞄,建立兩機之間的熱點連線。
▲ 4.在舊手機按下「開始搬家」,開始把全部內容傳至新手機上,也可「自己選取搬移資料」。
▲ 5.搬移完成後按下「完成」即可,這時舊手機資料並不會清空,可自行做重置的動作。
遊戲資料與進度完整轉移到新手機
不管是 Android 的備份還原或手機廠商的換機程式,通常都只是記錄下舊裝置有哪些 App,然後重新安裝一次到新手機上,使用者仍需要重新登入並進行設定,這對大部分支援雲端同步的 App 來說,其實不算什麼大問題,然而一些不支援雲端同步的遊戲,總不可能叫玩家放棄之前的進度,再從等級一開始練起吧!因此我們可以透過 Helium 這套應用程式,不必 ROOT,就可把舊手機上的指定 App,連同其登入帳號、進度都完整復原到新手機上,達成無縫接軌的成就。
Helium
PC版:https://goo.gl/ZNzx2G
Android版:https://goo.gl/cwPSV
▲ 1.在 PC 以及手機上分別安裝好 Helium 應用程式,首先開啟 PC 版,出現等待裝置連接的字樣。
▲ 2.將手機接上電腦,開啟 Helium App,依畫面的指示啟用 USB 偵錯以及將 USB 連線切換為 PTP 模式。
▲ 3.當 PC 版程式出現綠色勾勾,手機介面上出現已啟用訊息,按下「確定」,便可把USB線傳輸線從電腦上移除。
▲ 4.進入 Helium App 首頁,此處我們以免費版來示範,首先按右上的「…」圖示。
▲ 5.接著選擇「PC Download」,此時可得到一串網址。
▲ 6.確認電腦與手機處於同一區網內,打開電腦瀏覽器輸入上述網址,即可進入舊手機 App 的備份還原頁面。
▲ 7.將頁面往下移,點選要備份的 App,按下「Start Backup」。
▲ 8.手機若出現詢問備份畫面會自行跳過,待電腦跳出另存視窗後儲存壓縮檔,檔名可自行更改。
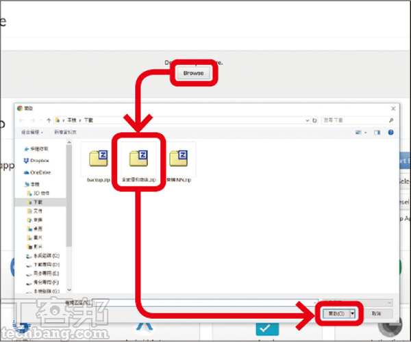
▲ 9.備份完成,新手機亦循前面步驟安裝 Helium 並進入備份還原頁面,按 Browse 選擇剛剛備份的檔案。
▲ 10.按下「Restore」進行還原動作,直到出現「Restore complete!」即是還原成功。
▲ 11.開啟新手機上還原後的 App,無需重新登入,舊手機上的紀錄都已完整移植過來了。
想看小編精選的3C科技情報&實用評測文,快來加入《T客邦》LINE@查看原始文章
本文同步刊載於PC home雜誌
歡迎加入PC home雜誌粉絲團!
商品推薦
- 《湖口特賣會》湖口換季品牌最大型Outlet -萬件牛仔x坦克犀牛服飾x五大運動用品出清特賣︱(影片)
- 敗家首選!【大江購物中心】週年慶優惠好禮拿不完,買完這一波我就剁手!
- 以舊換新『Apple Trade In』換購方案:最高折抵 NT$17,200,不用一萬輕鬆入手最新 iPhone 11 !
- 拖鞋都要比別人可愛!10款迪士尼、史迪奇、蛋黃哥等超Q造型拖鞋超療癒
- 【十月優惠懶人包】美食餐廳、咖啡飲料、甜點午茶通通有,好康折扣資訊一把抓!吃好吃滿準備過冬啦~
- 《台北南京東路特賣會》曼黛瑪璉內衣首八日8折滿萬75折 。零碼內衣任選3件899元,2件1000元。內褲6件1000元︱(影片)
- 2019大江購物中心【藍屋日式料理】菜單價格
- 北海道直送!家樂福日本週開跑,免飛日本就能吃到北海道必買零食、乳製品
- 原來韓妞都這樣穿!2019 韓國秋冬穿搭 大勢公開
- 《涼感衛生棉評價》Mdmmd.第三代Hello Kitty/後宮系列涼感衛生棉。涼感任選女星六月愛用推薦敏感肌適用︱影片
- 蘋果價格高攀不起?最潮 『AirPods造型』 耳飾配件平價登場!戴上就威風走跳潮流界啦!
- 泰國零食推薦,泰國CONN香脆玉米粒,喬山健康科技代理,非基改玉米真空油炸/無反式脂肪/零膽固醇,上班族團購美食,追劇零食推薦,派對零食推薦,
- 2019基隆伴手禮首選【泉利米香】冰的特產禮盒
- 女生包包怎麼挑?小資女必看!網購投資超划算的百搭實用托特包!
- 來測測你的「美食魂」~你一定看過,卻叫不出名字的古早味傳統點心!
